Deploy VIDIZMO - On-premises and Dedicated Cloud Environments
This document explains the end-to-end procedure for deploying VIDIZMO application in an on-premises and/or dedicated cloud environments.
Scope
The process explained in this document includes deployment, installation, and configuration of VIDIZMO application. Below is the scope of this document:
- Installation of prerequisites
- Deploy VIDIZMO databases
- Deploy VIDIZMO content processing (encoding) server
- Deploy VIDIZMO web application server
- License activation – Web app and content processing systems
- Post deployment configuration
Before you start
Please make sure you have all deployment artifacts available to start deploying the application. The artifacts include:
- Vidizmo.zip – holds all the web application components including Web Application and all the services. Depending on the deployment architecture chosen, the deployment of these components will vary slightly
- Database.zip – holds all the database scripts needed to deploy databases from scratch as well as to update existing deployments
- License key – the latest version of the application requires a new License Key and hence it is a clever idea to get it before starting a fresh deployment or an update to the existing version
If its a fresh installation and right after application components are deployed, you are going to need the following to complete configuration:
- Domain setup – web application needs a domain (FQDN) to run. Make sure you have figured out a domain name to configure. VIDIZMO does supply multiple portals that can be either be created on directory under the main domain or set on different domains of their own altogether. So based on the portal configurations intended you may need one more domain mapped to the IP (Internet Protocol) address of the Web Application server
- SSL/TLS Certificate – though not a requirement to run VIDIZMO application, some of the features do require having a TLS certificate deployed and portal using HTTPS. Most organizations now mandate using HTTPS anyways
- SMTP Details – application generates emails that are sent out to the end users at various steps. This requires setting up SMTP in the portal
- Content Storage – all the portals need physical content storage to store uploaded content. VIDIZMO supplies multiple options including the Local File System, Azure Blob storage, AWS (Amazon Web Services), Wowza Media server etc. Make sure to have one ready for each of the portals to be configured. For Azure and AWS, you can run Setup Wizard which takes care of provisioning of the storage accounts
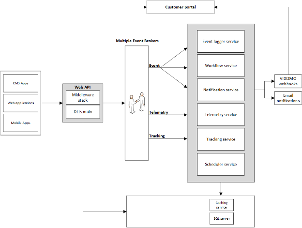
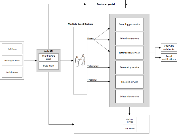
Software Components Architecture
Before getting into the deployment and configuration, it is important to understand what the high-level system and component design looks like in VIDIZMO.
This section supplies details about VIDIZMO software and its components that are necessary to function for VIDIZMO to run. Here is the overview of VIDIZMO software architecture (diagram):

Web Application
It is a Single Page Application (SPA) that interacts with the Web APIs and supplies the user interface to the end users for performing various operations like uploading of content, managing users, configuring portal settings etc. This application includes a lot of small JavaScript, HTML and CSS packages that are downloaded during the bootstrap process and supply the user with all the functionalities inside the browser.
Web API
Web API exposes all the API endpoints that are used by SPA or any other interface applications. The Web API has a lot of middleware in it that a request goes through before reaching the API endpoint, including Authentication, Authorization, Tenant Context etc. which are essential in running smooth operations. A middleware dedicated for exception handling is also there which catches and logs any errors generated during the API call.
The Web API is a web application typically deployed in IIS and requires .NET 6 as well as .NET Core Hosting Bundle installed. .NET Core Hosting bundle installs an IIS Module called ‘ASP .NET Core Module' that allows ASP.NET applications to work with IIS.
Broker Service
The broker is the message-routing part of the system. It passes messages from client to server and from server to client. These messages are requests for services and replies to those requests, as well as messages about exceptions that have occurred. The requests are coded as calls to the broker's API. The broker handles error handling in response to these exception reports.
There are 4 available options to configure broker service:
- Azure Service Bus
- Kafka
- DAPR
- RabbitMQ
VIDIZMO Services
The VIDIZMO application uses different windows services as explained below:
Event Logger Service
All the events being generated because of various user or system actions are logged and stored by Event Logger Service. These logged events become the basis of Audit log as well as Chain of Custody feature in application. The data logged by the service includes the user's information, the action that was performed as well as the data associated with that action among other things.
Workflow Service
Workflow Service is the workflow engine that powers lot of long running operations in VIDIZMO such as Transcoding, AI (Artificial Intelligence) processing, data extraction etc. Since it can take up on lot of CPU/GPU and Disk I/O intensive operations, it is best to deploy it on a separate machine that web application or rest of the services. Though all the services support scaling out, but among all of them Workflow Service is often the one that is scaled out because of the nature of its job.
Notification Service
The notification service handles all the email as well as web hook communication out of the system. Webhooks enable you to subscribe to the various events taking place within the VIDIZMO portal and receive notifications based on those events within your business application as soon as a subscribed event is occurred within the VIDIZMO Portal, it will trigger a notification payload request and send it to the specified endpoint URL.
Telemetry Service
Telemetry Service is the automatic recording and transmission of usage incurred in an Account to the database so that reports can be generated for consumption. This process includes the services used to meter usage, categories the data is divided into, the associated metrics within each category and the corresponding source of each record.
Tracking Service
Tracking service keeps track of users' actions while playing video/audio content to figure out the engagement level of a user. Tracking service lets you know how often a media was played, for how long a user played it, how often a video was paused or resumed, gives you real-time insights and much more. All user activity on a media is calculated and displayed as Events in the Media Analytics or Quality of Experience (QoE) reporting interface of VIDIZMO.
Scheduler Service
Scheduler Service is used to manage various clock-sensitive processes by refreshing the fetched results like analytics, reports dashboard, content purge. There is an activity that runs every fifteen minutes and updates the cycle of content fetching and refreshing.
Caching Service
Caching Service supplies memory caching store to improve performance fetching data. Almost, every fetched API call ends up hitting Caching service to see if data already is cached in memory. Only if data is not available in Caching Service call go to database, in that case data is populated back in Caching Service for later retrieval.
VIDIZMO Databases
VIDIZMO application requires SQL databases to store all the meta data of the content as well as other information such as users, groups etc. While the actual content is stored as files in the storage, the meta data stored in the databases allows application to index, search as well as organize it for reporting and display purposes. VIDIZMO application uses two separate databases for it's back-end operations i.e.,main application database and notifications database.
Deployment Architecture
Deployment Architecture depicts the mapping of a Logical (Component) Architecture to a Physical Architecture (Servers/Containers/Virtual Machines).
VIDIZMO supplies a lot of flexibility and options in terms of the Deployment Architecture needed that serves special business needs.
The choice of Deployment Architecture depends on a range of factors including Capacity that the application must support, Performance and scalability targets as well as guidelines related to High Availability, DR, RTO/RPO etc. set by IT team of the organization.
A few options that customers would like to go with based on their needs are discussed below.
Three-Tier Deployment (Application/Encoder/Database)
This deployment model means having a dedicated Web Application server and a dedicated Encoder server for processing all the incoming content including video. This is a more preferred deployment model in most scenarios since encoding content does not affect the performance of web portal.

Highly Available Deployment (multiple Application/Encoder/Database)
This deployment model is suited for large organizations who are looking to setup a Highly Available environment either because they cannot afford to lose service at all or have lot more users or content to service and process.
All the VIDIZMO components can be deployed on separate machines as well as scaled out if needed. This means that based on the needs, only select components can be scaled out. For example, if enormous number of users are expected using the portal to access content but the expected content files uploaded are not that much, then only Web Application can be scaled out on multiple servers behind load balancer while single instance of rest of the services is deployed.
Similarly, if a lot of content is expected to be uploaded while the users are not that many, then only Workflow Service can be scaled out to allow processing of enormous number of content files.
Below is the illustration of this deployment model:

Installation of prerequisites
There are three servers for which below are the prerequisites described separately:
- VIDIZMO Database Server
- VIDIZMO Application Server
- VIDIZMO Encoding Server
Software requirements
Below are the installation requirements for VIDIZMO application.
VIDIZMO Database Server
This section provides information about setting up your database system using Microsoft SQL server.
Prerequisites
Install following prerequisites on the database server system:
- Download and install .NET Framework 4.8
- Download and install SQL server 2019
- Download and install SQL server management studio
The installation of SQL server must include following features:
- Database Engine Services
- Full-Text and Semantic Extractions for Search
- SQL Client Connectivity SDK
- Authentication: Mixed-Mode
Additional requirements
- Create a SQL database user account with ‘db_owner' permissions on VIDIZMO databases, this account will be used to connect application to VIDIZMO databases. To create SQL database user account, please see.
- SQL database compatibility level should be set to use "SQL 2019 (150)"
- SQL user account with DB OWNER permissions on VIDIZMO databases
Note: Consider SQL database backups to protect your VIDIZMO databases.
VIDIZMO Encoding Server (Content Processing)
Download and install the following software on VIDIZMO content processing server system.
Prerequisites
- .NET Framework 4.8
- ASP.NET Core Runtime (Hosting bundle)
- Python 3.8.4
Note: .NET Framework needs restart, please make sure to restart server before moving forward
Note: You would need to Unblock your downloaded executable files (.exe) prior to start installation. Right click the downloaded file > click properties > and check the box that says “Unblock”. Click Apply and Ok to confirm changes and close the properties dialog box.
VIDIZMO Application Server
Download and install the following software on VIDIZMO web application server system.
Note: You would need to Unblock your downloaded executable files (.exe) prior to start installation. Right click the downloaded file > click properties > and check the box that says “Unblock”. Click Apply and Ok to confirm changes and close the properties dialog box.
Prerequisites
Please download and install below prerequisites:
- .NET Framework 4.8
- ASP.NET Core Runtime (Hosting bundle)
Additional requirements
- IIS (Internet Information Services) 10 or later
- URL rewrite module 2.1 for IIS
- DNS name bound to app server IP address
- SMTP settings
- SSL certificate (optional)
Note: .NET Framework needs restart, please make sure to restart computer before moving forward into the process.
VIDIZMO Deployment
This section explains the deployment process for VIDIZMO application, encoder (content processing) and databases. The deployment artifacts include following items to begin with:
- VIDIZMO.zip - Application and encoder source files
- Databases.zip - VIDIZMO databases
We recommend the overall deployment process should go in following order:
- Make sure all prerequisites are installed on app, encoder and database systems.
- Download and restore VIDIZMO databases in SQL server.
- Download VIDIZMO application and encoder source files.
- Copy source files under C:\\VIDIZMO on app and encoder server.
- Install VIDIZMO services on app and encoder server.
- Configure Python on encoder server.
- Install IIS on web application server and configure app pool/website.
- Configure broker service (such as Azure Service Bus, RabbitMQ, Kafka, etc.).
- Configure database connection strings on app and encoder systems (VIDIZMO support team shall provide the utility).
- Start all VIDIZMO services on app and encoder systems.
- Start IIS (web server) to launch VIDIZMO application.
- Complete VIDIZMO license activation on all app and encoder server systems.
- Complete basic app configuration.
Deploy VIDIZMO databases
This section explains the process of deploying VIDIZMO databases. You would need to restore VIDIZMO databases in your SQL server using the database backup files provided by VIDIZMO support team.
- Use the downloaded zip file (Databases.zip) to extract VIDIZMO database backup files for restoration in your SQL server.
- Restore database backup files in SQL server: (https://docs.microsoft.com/en-us/sql/relational-databases/backup-restore/restore-a-database-backup-using-ssms?view=sql-server-ver15)
- Change database compatibility level in SQL server to SQL 2019 (150): (https://docs.microsoft.com/en-us/sql/relational-databases/databases/view-or-change-the-compatibility-level-of-a-database?view=sql-server-ver16)
- Enable DBOWNER permissions for SQL user account on VIDIZMO databases.
Note: If you're using another computer system on the network to connect SQL server using SQL server management studio, make sure to enable Windows Firewall exception for port 1433 on the SQL server system (or any other custom port which is being used in your SQL server) to allow incoming network connection requests.
Deploy VIDIZMO encoder server
Content Processing and Encoding are hardware resource-consuming processes and are ideally suited for GPU based machines. A dedicated machine having GPUs, for this purpose improves the performance of the application more efficiently.
Extract Application Files
VIDIZMO team will supply Application files in compressed form (VIDIZMO.zip) that you will need to download and extract in your content processing server. In this example, we are using C: drive as the base location for VIDIZMO application files (C:\\VIDIZMO):
Note: Make sure to Unblock the downloaded zip file before you extract it. Right click the downloaded zip file, click properties from drop down menu to open properties, and check the box that says “Unblock”. Click Apply and Ok to confirm changes and close the properties dialog box.
- Unzip and extract the folder named VIDIZMO.zip at the base location. If you see issues with file extraction, you may use 7zip to extract the files.
- Wait until the extraction is completed.
Install VIDIZMO services
The following is the list of services that the VIDIZMO Content Processing System uses:
Workflow Service: Used to manage various time-consuming processes by breaking them down into activities and managing them separately for better track of progress.
Scheduler Service: Used to manage various clock-sensitive processes by refreshing the fetched results like analytics, reports, content purge. This is a prerequisite to run the system.
Note: The Workflow service requires a “Cache” named folder inside C:\\VIDIZMO\\Cache\\ContentFiles . Make sure you create the folder if it is not already in there.
Execute the command below in command prompt to display installed version of .NET Framework.
reg query "HKEY_LOCAL_MACHINE\\SOFTWARE\\Microsoft\\NET Framework Setup\\NDP\\v4\\full" /v version

You need to install these services on your application server. Open command prompt and type following commands to install VIDIZMO services: Only 2 services are needed on Encoding Server, Schedule, and Workflow.
-
Install VIDIZMO Content Processing Service (Encoding):
sc create VIDIZMOContentProcessing binPath= C:\\VIDIZMO\\Application\\Win\\WorkflowService\\WorkflowService.exe DisplayName=”VIDIZMO Content Processing” start=auto
-
Install VIDIZMO Scheduler Service:
sc create VIDIZMOScheduler binPath=C:\\VIDIZMO\\Application\\Win\\SchedulerService\\SchedulerService.exe DisplayName=”VIDIZMO Scheduler” start=auto
-
For Scheduler Service, you need to change added settings. This would enable the Scheduler Service to restart automatically. To do so, right-click VIDIZMOScheduler service and select Properties. Go to Recovery tab and set the following recovery settings:


NVIDIA Cuda Toolkit (Only needed for GPU Enabled System)
The NVIDIA® CUDA® Toolkit is needed to support high performance GPU-accelerated applications. CUDA Toolkit supports deployment of your applications on GPU-accelerated embedded systems, desktop workstations, enterprise data centers, cloud-based platforms and HPC supercomputers.
The toolkit includes GPU-accelerated libraries, debugging and optimization tools, a C/C++ compiler, and a runtime library to deploy application on major architectures including x64, x86, Arm and POWER.
Cuda Toolkit version 10.1 is needed for deployment of VIDIZMO content processing server. Please use the link below to download and install NVIDIA® CUDA® Toolkit version 10.1.
Note: Please make sure your video processing hardware is GPU enabled prior to installing NVIDIA Cuda Toolkit.
Install and Configure Python
Python is the prerequisite for setting up the Content Processing Server System.
Download Python 3.8.4
Once Python is installed, you will need to reboot the computer for new changes to take effect.
Open Command-line with Administrator privileges and execute below commands to configure Python:
Set path for Workflow Service:
setx /M PATH "%PATH%;C:\\VIDIZMO\\Application\\Win\\WorkflowService\\Configuration\\ffmpeg\\bin"
Change current path location to GPS Extractor library to install Python there:
cd C:\\VIDIZMO\\Application\\Win\\WorkflowService\\Configuration\\libs\\GPSExtractor
Upgrade PIP:
python -m pip install --upgrade pip

Install required Python package named 'dateutil':
pip install python-dateutil

Install the telemetry-kit which is an open-source package for extracting and parsing telemetry associated with video streams and converting to common formats. It is parsed to extract information within a video related to GPS, time, camera information, speed, etc.
pip install open-telemetry-kit

Deploy VIDIZMO web application server
The application server system handles servicing the front-end web application to end users. Below are the steps to configure VIDIZMO Web Application Server.
Extract Application Files
VIDIZMO support team shall provide Web Application source files in compressed form (VIDIZMO.zip) that you will need to download and extract in your Web Application server system. In this example, we are using C: drive as the base location for extracting VIDIZMO application source files (C:\\VIDIZMO):
- Make sure to Unblock the downloaded zip file before you extract it. Right click the downloaded zip file, click properties from drop down menu to open properties, and check the box that says “Unblock”. Click Apply and Ok to confirm changes and close the properties dialog box.
- Unzip and extract the folder named VIDIZMO.zip at the base location. If you see issues with file extraction, you may use 7zip to extract the files.
- Wait until the extraction is completed.
Install VIDIZMO services
The process explains installation of VIDIZMO services on the web application server:
A quick review about VIDIZMO services:
- Caching Service: Caching Service supplies memory caching store to improve performance fetching data
- Analytics Service: Collects reporting data related to user level analytics and updates database
- Scheduler Service: Used to manage various clock-sensitive processes by refreshing fetched results like analytics, reports dashboard, content purge
- Notification Service: Used to ping database for any changes that lead to an email alert generation
- Event Service: Triggers events created by different services
- Telemetry Service: Collects Telemetry Data after fetching messages from broker service and updates database
- Tracking Service: Collects Tracking Data after fetching messages from broker service and updates database
Note: Before you start, make sure you have the latest .NET Framework 4.8 and .NET Core 5:
1. Open command prompt with administrator rights.
2. Execute the command below in command prompt to display installed version of .NET Framework.
reg query "HKEY_LOCAL_MACHINE\\SOFTWARE\\Microsoft\\NET Framework Setup\\NDP\\v4\\full" /v version

3. Install VIDIZMO services on your web application server system. See below steps:
- Open command prompt with Administrator privileges.
- Execute below command-line statements to install VIDIZMO services.
-
Install VIDIZMO Caching Service (Memcached):
sc create VIDIZMOCaching binPath=C:\\VIDIZMO\\Application\\Win\\MemcachedService\\VIDIZMOCaching.exe DisplayName=”VIDIZMO Caching” start=auto
-
Install VIDIZMO Analytics Service:
sc create VIDIZMOAnalytics binpath="C:\\VIDIZMO\\Application\\Win\\AnalyticsService\\AnalyticsService.exe" DisplayName="VIDIZMO Analytics" start=auto
-
Install VIDIZMO Scheduler Service:
sc create VIDIZMOScheduler binPath=C:\\VIDIZMO\\Application\\Win\\SchedulerService\\SchedulerService.exe DisplayName=”VIDIZMO Scheduler” start=auto
-
Install VIDIZMO Notification Service:
sc create VIDIZMONotification binPath=C:\\VIDIZMO\\Application\\Win\\NotificationService\\NotificationService.exe DisplayName=”VIDIZMO Notification” start=auto
-
Install VIDIZMO Event Service:
sc create VIDIZMOEvent binPath= C:\\VIDIZMO\\Application\\Win\\EventLoggerService\\EventService.exe DisplayName=”VIDIZMO Event” start=auto
-
Install VIDIZMO Telemetry Service:
sc create VIDIZMOTelemetry binPath=C:\\VIDIZMO\\Application\\Win\\TelemetryService\\TelemetryService.exe DisplayName=”VIDIZMO Telemetry” start=auto
-
Install VIDIZMO Tracking Service:
sc create VIDIZMOTracking binPath=C:\\VIDIZMO\\Application\\Win\\TrackingService\\TrackingService.exe DisplayName=”VIDIZMO Tracking” start=auto
-

Note: In the case of Memcached service, make sure you install VIDIZMOCaching.exe rather than memcached.exe.
4. After installing all VIDIZMO services, you would need to change settings on scheduler service. This would enable the Scheduler Service to restart automatically.
- To do so, right click on VIDIZMOScheduler service and select Properties.
- Go to Recovery tab and set the following recovery settings:

Install Web Server (IIS)
You need to install Internet Information Services (IIS) that acts as the web server to host VIDIZMO website. Below are the steps to install and configure IIS:
1. Click on Windows start menu and then select Server Manager. 2. On the Server Manager Dashboard, select Add roles and features. 3. In Add roles and features wizard click next.

4. Select IIS installation type, leave “Role-based or feature-based installation” selected, and then click Next.

5. Select a server from the server pool and then click next.

6. From the Select server roles tab, select the checkbox next to Web Server (IIS).

7. A new window will popup that says, “additional features are required,” simply click the Add Features button to install these as well.
8. Please make sure the server role “Web Server (IIS)” is selected and then click next.

9. Select ASP.NET 4.7 as part of the installation.

10. On the Role Services screen, install the following role services:

- Common HTTP Features
- Default Document
- Directory Browsing
- HTTP Errors
- Static Content
- HTTP Redirection
- Health Diagnostics
- HTTP Logging
- Performance
- Static Content Compression
- Dynamic Content Compression
- Security
- Request Filtering
- Application Development
- ASP.NET 4.7
- .NET Extensibility 4.7
- ISAPI Extensions
- ISAPI Filters
- WebSocket Protocol
- Management Tools
- IIS Management Console
URL Rewrite Module for IIS
Download and install URL Rewrite Module for IIS on the application server. You may use Web Platform Installer to install the URL Rewrite Module. If you wish to directly download URL Rewrite for IIS, click HERE to download.
Note: You would need to restart IIS service (Server Manager > Tools > Services > Restart “W3SVC”) and close/reopen IIS Management console.
Import SSL certificate in IIS
Follow these steps to install an SSL certificate in IIS (Internet Information Services):
1. First, you need to download and extract the certificate file that you have received from the Certificate Authority. Look for the file with the .pfx extension and save it to your server's directory.
2. From your keyboard, press Windows key + R on your keyboard and type “inetmgr”, click OK to open to the Internet Services (IIS) Manager. You can also launch the IIS manager via Start > Administrative Tools > Internet Information Services (IIS) Manager.
3. On the left, you will find the Connections section. Select the server and double-click the “Server Certificates” icon from the home page.
4. On the right, find the Actions section and select “Import”. This would open the Import dialog.

5. Select your certificate “under certificate file (.pfx)” box. Click on the dotted button (...) and navigate to the location where you have your certificate and then select certificate file.
6. Enter the password for your .pf file in the password box. Click OK to confirm changes.
Deploy VIDIZMO Website in IIS
Create a website in IIS server so that you can successfully browse and use the web application. Here is how you may do it:
1. Launch your IIS Management Console.

2. Expand your Server to view pools and sites and expand Sites to view all sites within. 
3. We do not need default website and to stop servicing port 80, we shall remove it. Right-click on Default Website and select Remove.

4. Right-click Sites and select Add Website from the context menu.

5. Under "Add Website", set the configuration per below settings:
- In the resulting screen, enter a name for your site such as "VIDIZMO".
- By default, an Application Pool of the same name will be created and associated with the site.
- Under Content Directory, add the local folder location of the web application as the Physical Path: C:\\VIDIZMO\\Application\\Web
- Choose Type as https as per your DNS Settings and the SSL certificate.
- Choose IP Address as All Unassigned.
- Enter Port number as 443.
- Leave Host name as blank to resolve the site on the host name of your server.
- Click Ok to create website.

Additional Configuration
Please make sure the following configurations are set:
- Firewall ports 80, 443 and 11211 on the web server system
- You must use the same DNS name to create host A record that points to the web server's IP address
- The DNS name used with the host A record should be configured for use with the application
- We recommend SSL/TLS bind with your VIDIZMO website to protect information in transit
Configure Database Connection Strings
You would need to create database connection strings used by Web Application and Encoding servers to contact the database server system. You would need to do below configuration on you application and encoder systems.
- Open the database connection utility tool by navigating to C:\\VIDIZMO\\Resource\\Db-ConnectionUtility\\VIDIZMO Connection Utility.exe
- Select ‘VIDZIMO Application Database' under ‘Connection'. This is to configure VIDIZMO's main application database used to service the application and all components.
- Enter Server Name FQDN or IP address of the Database server where you have database restored already and Provide Credentials.
- Click on the drop down under ‘Database' to see the list of databases to choose from and select ‘VidizmoDB'. This is the main application database. If databases do not show up, then there is some problem with the connection.
- Now repeat the process for ‘VIDIZMO Notification Database' and select the right database. You would need to select ‘Services Database' in the ‘Connection' list and then connect to ‘VidizmoNotificationSystem' under ‘Database'.
- Select ‘Link' under ‘Connection' and add
"https://license.enterprisetube.com/"in the blank field. Save Changes. - Select ‘Vidizmo Web' under ‘Connection' and add following path under ‘Value': ‘C:\\Windows\\Microsoft.NET\\Framework\\v4.0.30319\\EventLogMessages.dll'. Save changes.
See below screenshot for reference:
Step-1

Step-2

Step-3

Step-4

Broker Service Options
As mentioned earlier, a broker service is needed to exchange data and messages between different VIDIZMO services for the application to function.
The following Broker Service options are currently supported for use in VIDIZMO:
Azure Service Bus
Azure Service Bus is a fully managed enterprise message broker with message queues and publish-subscribe topics (in a namespace). Service Bus is used to decouple applications and services from each other, supplying the following benefits:
- Load-balancing work across competing workers
- Safely routing and transferring data and control across service and application boundaries
- Coordinating transactional work that requires a high degree of reliability
[Reference:]https://docs.microsoft.com/en-us/azure/service-bus-messaging/service-bus-messaging-overview
Kafka
Apache Kafka is an open-source distributed event streaming platform used by thousands of companies for high-performance data pipelines, streaming analytics, data integration, and mission-critical applications. Reference:
RabbitMQ
RabbitMQ is lightweight and easy to deploy on premises and in the cloud. It supports multiple messaging protocols. RabbitMQ can be deployed in distributed and federated configurations to meet high-scale, high-availability requirements. Reference:
DAPR
Dapr is a portable, event-driven runtime that makes it easy for any developer to build resilient, stateless and stateful applications that run on the cloud and edge and embraces the diversity of languages and developer frameworks. Leveraging the benefits of sidecar architecture, Dapr helps tackle the challenges that come with building microservices and keeps the code platform agnostic. Reference:
To configure broker service in the VIDIZMO application, please follow the instructions given below:
Note: You will need the Administrator role to change Application Configuration in VIDIZMO app.
Configure Broker Service in VIDIZMO
Follow the links below to configure broker service in VIDIZMO:
Note: You should follow same steps (as mentioned in above links) to configure all other Broker Service options in VIDIZMO.
Post Deployment
The post deployment phase includes license activation and basic configuration tasks.
License Activation
In this section, we explain the process of license activation for both Application and Content Processing server systems:
Note: Once the web application and content processing systems are deployed, you navigate to your VIDIZMO portal website, and it will display the license activation web page. Here you would need the license activation key or license file for activation of your VIDIZMO software.
If you are upgrading Vidizmo, you will need to truncate the ServerLicense table in VidizmoDB database to clear earlier license information before you add new licenses.
To activate your license, follow the steps below in sequence (chronological order).
- From the Application Server, open web browser and navigate to “localhost”. You will automatically land on the software activation webpage.

- Enter the License Key or upload the License file provided to you by the VIDIZMO team
- The license is activated once you click on the activate button. You will see “License Activated Successfully” after a successful activation.
- If your content processing server is hosted on a separate server, you will need to activate a license for this server by:
- In the web browser, navigate to link
- Enter license key or supply the license file to activate content processing server. You will see “License Activated Successfully” after a successful activation.
- Start the “VIDIZMO Scheduler” service on web application server and content processing server (Server Manager > Tools > Services > VIDIZMO Scheduler > right-click and select start from drop-down menu)
In case of issues or concerns, please contact support@vidizmo.ai and our support team will get back to you.
Basic Configuration
The following are basic configuration tasks that need to be completed:
Configure Cloud Platform Services
VIDIZMO supports out-of-box integration with cloud platform services. VIDIZMO provides flexibility to its customers by allowing them to enable and utilize third-party applications for additional or enhanced features and functionalities. This integration and configuration lead to user convenience, user correspondence and improved business analytics.
Please see below supported Cloud Platform Services:
- Single Sign-On with various service providers
- Microsoft Azure Video Analyzer ARM
- Video Insights using AWS (Amazon Web Services) Rekognition and Transcribe
For information, please see Understanding VIDIZMO Integrated Apps